Skip to main content

Database schema

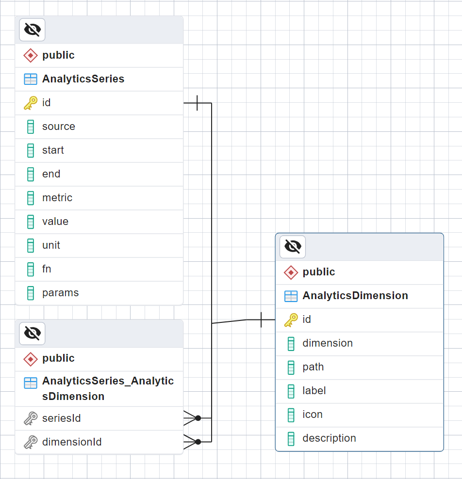
untitled Database table structures for the analytics engine.

Analytics information is stored in three database tables:

  • AnalyticsSeries: This table stores the raw data over a period with its metric, value, unit, function and parameters.
  • AnalyticsDimension: This table stores all available dimensions for each series.
  • AnalyticsSeries_AnalyticsDimension: Many to many lookup table, storing relationships between series and dimensions.

The browser package automatically creates this schema in the PGLite instance.

The postgres package, on the other hand, contains an init script that can be used to create the correct schema in your database.